DMS utilizes the reporting engine FastReports (tm) for the DMS Reports.
DMS Reports are accessed directly from Manufacturing Orders Job Grid. The selections made in Manufacturing Orders Job Grid can optionally provide the data you want included in the report (see Manufacturing Orders Searching and Filtering). This saves considerable time in having to program filters into the reports themselves and gives you much more power and flexibility.
DMS Reports are grouped into Report Categories so that it is easier to find the report you want. You can define your own report categories by using Report Categories. Report Categories gives you a lot of flexibility for grouping and storing reports. Examples of report categories are:
Within each report category are the reports. For example, under Manufacturing Orders you may have Job Overview Report. Job Details Report, etc. Under Job Status Reporting you may have Down Time Report, Update Log Report, Work Performed Today Report, etc. It is up to you how you want to organize the report categories and what reports are within each category.
When you first install DMS, default Report Categories are setup along with standard DMS reports as examples. Using the standard reports, you can copy and create your own customized reports.
DMS Reports have templates that are used for inheritance. That is, you can change the templates and these changes are automatically inherited by all the reports. For example, you can edit the BaseReport.fr3 and add your company logo, where to place page numbers, dates, etc., and all the changes made to this base report will automatically be present in all other reports. For more information, please see DMS Report Inheritance.
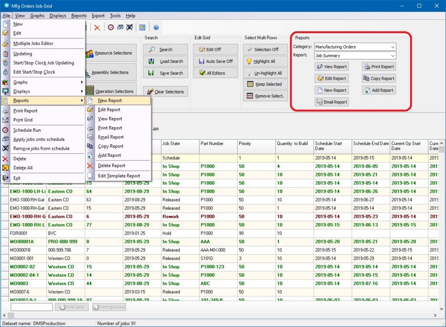
To enter the DMS Reports, either select File | Reports and then the command you wish to perform, or you can use the Report menu displayed at the top right side of the window (circled in red) and press the command button you wish to perform as in the example:

The DMS Reports commands are:
For more information, also see: